软件介绍
天悦日记是一款跨平台的笔记工具,适合用来记录日常、整理灵感或管理备忘。它支持加密保护和云端同步,确保数据安全又方便随时查看。无论是写日记、做计划,还是保存重要内容,都能轻松搞定。
软件功能
「日记安全」 采用多重密码保护,防止他人查看你的私人记录。
「多端通用」 电脑、手机都能用,数据自动同步,切换设备不影响使用。
「心情统计」 自动分析你的情绪变化,帮你回顾不同时段的状态。
「云端存储」 数据自动备份到坚果云、Google Drive,不怕丢失。
「图文并茂」 可以直接插入照片,让日记更生动有趣。
「文字编辑」 字体、颜色、对齐方式都能调整,排版更自由。
「提醒日记」 每天定时提醒,帮你养成写日记的好习惯。
「日历」 按日期查看过往记录,方便快速查找。
「日记管理」 所有内容分类清晰,查找和回顾都很方便。
「PDF导出」 支持导出成PDF文件,方便打印或分享。
「离线编辑」 没网络也能写日记,联网后自动同步。
「搜索」 输入关键词就能找到对应的日记。
「地图定位」 自动记录位置,适合旅行时标记足迹。
「主题皮肤」 多种界面风格可选,随心情更换。
「日记标签」 给日记加标签,分类管理更高效。
软件特色
1. 日记内容只保存在本地,服务器不会存储。
2. 官方无法查看你的笔记,隐私更有保障。
3. 支持手动备份到网盘,数据完全由你掌控。
软件安装图示
第1步:下载安装包,解压后运行.exe文件。
第2步:按照提示完成安装,过程简单快捷。





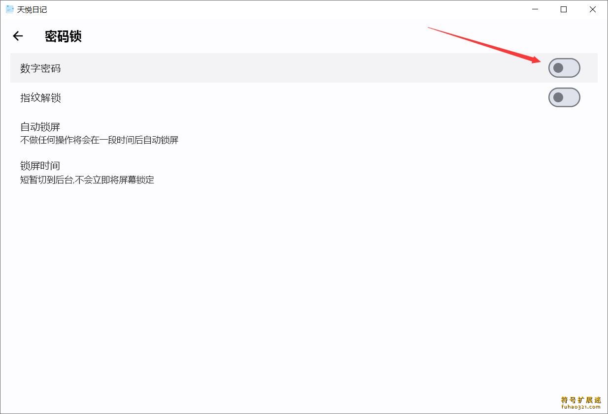
密码锁设置
第1步:点击左上角的设置按钮。

第2步:选择“密码锁”选项。

第3步:点击“数字密码”进行设置。

第4步:输入你想用的密码,完成设置。

更新日志
版本 1.6.4
1. 新增邮箱换绑功能。
2. 支持生成日记缩略图。
3. 优化了数据同步逻辑。
4. 修复了几个已知问题。
5. 调整了部分界面设计。

Smarter Battery下载
享做笔记下载
布尔笔记下载
狮子笔记下载
布尔笔记下载
TimyNote下载
话袋AI笔记下载
Adobe Fresco
中望CAD Pro
SolidWorks 2024
B-Renderon
PhotoBoost
PixPin
Nevercenter Silo 2024

用户评论