软件介绍
天悦日记是一款隐私安全的日记软件,支持多端同步和图文记录。无论是日常备忘还是生活记录,都能轻松管理,数据仅保存在本地,无需担心泄露。
功能介绍
「日记安全」 多重密码保护,确保个人隐私不被他人查看。
「多端通用」在不同设备上都能使用,数据保持一致。
「心情统计」自动记录每天的情绪变化,方便回顾。
「云端存储」支持WebDAV同步坚果云、Google Drive,数据永不丢失。
「图文并茂」可以插入照片,让日记内容更丰富。
「文字编辑」多种字体、颜色可选,排版更自由。
「提醒日记」每日定时提醒,养成记录习惯。
「日历查看」按日期查找日记,管理更方便。
「日记管理」所有记录清晰分类,查找更快捷。
「PDF导出」支持导出成PDF文件,方便打印或分享。
「离线编辑」没网络也能写日记,随时记录灵感。
「快速搜索」输入关键词,立刻找到想要的日记。
「地图定位」自动标记位置,记录旅行足迹。
「主题切换」多种界面风格可选,个性化你的日记本。
「标签分类」给日记添加标签,整理更轻松。
特色优势
1.所有日记内容仅保存在本地,不会上传到服务器。
2.开发团队无法查看用户的任何记录。
3.支持手动备份到网盘,数据更安全。

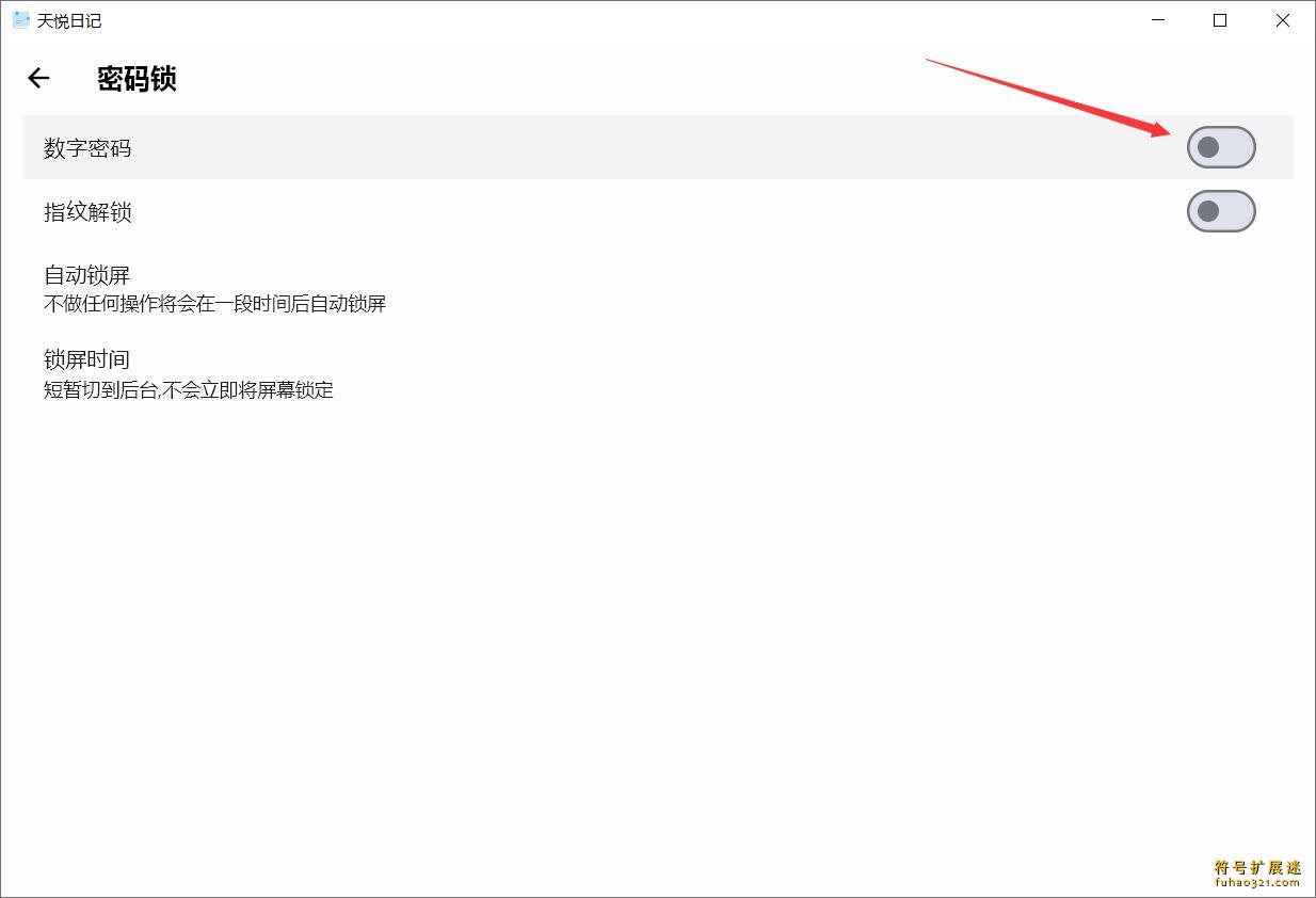
设置密码锁
第1步:点击左上角的设置按钮

第2步:选择密码锁功能

第3步:点击设置数字密码

第4步:输入并确认密码

最新版本
1.8.8版
新增功能:微博风格样式
改进功能:导入导出更流畅
界面优化:调整多个页面布局
问题修复:解决了一些已知bug

Smarter Battery下载
布尔笔记下载
TimyNote下载
布尔笔记下载
Lionote下载
狮子笔记下载
话袋AI笔记下载
Adobe Fresco
中望CAD Pro
SolidWorks 2024
B-Renderon
PhotoBoost
PixPin
Nevercenter Silo 2024

用户评论